Какво значи "предварително съм заредил врата" ? Колкото и да опитвам не мога да вкарам врата. Пробвах да копирам вратата от видеото прикачено към урока и ми изписва, че елемента не може да бъде копиран.
Какво значи "предварително съм заредил врата" ? Колкото и да опитвам не мога да вкарам врата. Пробвах да копирам вратата от видеото прикачено към урока и ми изписва, че елемента не може да бъде копиран.
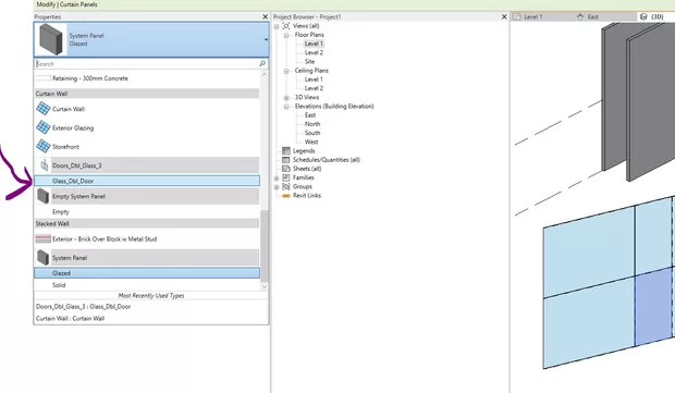
Вратите можете да заредите от менюто Insert-> Load Family . След това в папка Curtain Wall Panels изберете някоя врата.

Според инсталрианите библиотеки с обекти (този скрийншот е от библиотеки UK) Може да се окаже, че тези фамилии са в папка Doors. След като заредите дадената фамилия маркирате даден панел от окачената фасада и от палета с настройки променяте типа му.

Копирането няма да се получи. Ако искате да копирате, ще трябва да копирате цялата стена и вратата да се прехвърли заедно със стената. Това е така, защото самия панел (врата) няма как да съществува без стената.