Как да си върна лентата с бързите команди и раздел Plug-ins?
При упражняване на добавянето на раздел Home -3D в този урок, в AutoCAD файла ми (в студентската версия), изчезнаха лентата с бързите команди и раздел Plug-ins. Как да ги върна?

Здравей, Димитър.
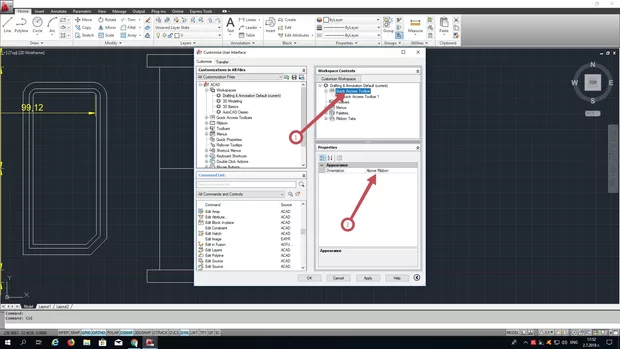
Когато отидеш на CUI, избереш текущия (current) Workspace (снимка 1 позиция 1), какво иждаш в дясно за Quick Access toolbar (снимка 1 позиция 2).

Ако нямаш Drafting and Annotation не ти е със надпис (current), то тогава кликни на него с десен бутона на мишката и избери от падащото мею избери Set Current (снимка 2 позиция 1), и товага виж пак това което съм описал в снимка 1.Ако в дясно това което съм описал за снимка 1, то следва лентата със сътояние да се появи. След което приложи промените с Apply (снимка 2 позиция 2), след което потвърди с ОК (снимка 2 позиция 3).

Една препоръка ако сте начинаещ, някои от показаните неща в уроците, за който не сте сигурен не е необходимо да ги упражнявате, съвета ми е да се върнете след време на тези уроци и да пробвате тогава, стига естествено урока който сте гледали не касае прямко следващите уроци. Ако урока касае следващите уроци, то тогава съвета ми е да пробвате задължително и ако срещнете трудност, не се колебайте пишете във форума, ще ви седадат насоки, препоръки за това как да се справите с дадения проблем.
Вдясно е Drafting § Annotation Default(current), но въпреки това* лентата я няма*.
. Освен това, в лентата с разделите ми липсват:
-Plug-ins, въпреки, че има отметка в левия списък и фигурира в десния
-On Line, който не намерих в списъка на Ribbon Tabs вляво

A когато кликнеш на quick access toolbar -a (снимка 1 позиция 1), долу появява ли ти се (снимка 1 позиция 2) къде точно е би трябвало да се появява лентата.

Инересен проблем който е операционнен и определено може да е дошъл от доста места и може решението му да дойде отвсякъде.
СЛучайно да сте инталирал допълнителни плъгини в chrome или mozzila?
Благодаря Ви, лентата се появи. Както Ви бях писал по-рано, не знам защо, появява се само под рибъна, т. е. само при ориентация Below Ribbon. Но..., изглежда това няма значение. Важното е, че я имам. А за липсата на двата раздела, нямам спомен да съм инсталирал допълнителни плъгини в chrome или mozzila, а и не знам как мога да проверя.
Моля! Супер е, че нещата работят.
Има го и момента че все пак ползвате студентска версия на програмата и може да има известни неточности (bug-ове)
Здрасти Краси! Обяснението, което сте дали не ми помага, опитах като на Димитър Кулев , но отново не се появява бързата лента с команди

Здравей, Биляна.
Най-вероятно тогава става дума за Бъг в AutoCAD, който в случая не при теб не се оправи с това кеото е проработило при Димитър Кулев.
Това което може още да направиш преди по сериозни действия е да инсталираш някой от сървис плъгините SP1, SP2 в които от AutoDesk може да са разрепили проблема - може да свалиш от тук: