Как да си оправя командата Shift+десен бутон?
Как да си оправя тази комбинация от каманди, когато ги натисна и нищо не става, не се отавя допълнителното меню?
Здравей, Петко.
Правиш ли нещо допълнително и какво точно си стартилрал като команда преди да използваш клавишната комбинация Shift + десен бутон на мишката?
Коя версия на CAD използваш?
Коя е версията ти на Windows -a?
2017-та, версията е Windows 7 Ами опитах както бяхте показали в един урок да се начертае среда м/у две точки и натиснах Shift+десен бутон и не ми се отвори допълнителното меню и с Ctrl същата работа..
А иначе когато искам да размаркирам даден обект и натисна Shift работи командата :D , но самото допълнително меню (m2p,temporary tracks... e.t.c) не излиза както бяхте показали в предният модул
Добре,преди да направиш каквото и да било, може ли да отвориш и да затвориш AutoCAD.
След това ако не се оправило.
Отиди в CUI, изпиши го в командния ред.
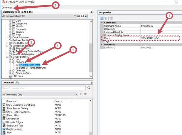
Отваря ти се прозорец, там отиди на Customize (снимка 1 позиция 1),с елд кеото отиди и кликни + -са на Menus, след което отвори плюса на Keyboard Shortcuts, след което отиди и отвори + -са на Keyboard shortcuts , след това отвори Mouse Buttons, след това отид и отвори +-са на Shift Click, след което маркирай, Button 2: Snap Menu. След което от дясната страна (снимка 1 позиция 4) следва в Macro да ти е записан селдния код - $P0=SNAP $p0=* , ако не е записан запиши го и с Apply и ОК потвърди промените.

You are GOD! Благодаря!!!
Моля!